Tastenkombinationen

Sie können die folgenden Tastenkombinationen verwenden, um schneller zu navigieren:

Arbeiten mit toujou

Blog-Seite übersetzen

Für ein ordnungsgemäßes Übersetzen von Blogartikeln gilt es nicht nur an die Inhalte auf der Seite, sondern auch an die Kategorien und Tags für die zu übersetzenden TYPO3-Seite zu denken. Ansonsten erscheinen übersetzte Seiten nicht in der gewünschten Sprache.

In diesem toujou-Tutorial erläutern wir Schritt für Schritt, wie Sie vorgehen, damit die Kategorien und Tags auf Blogartikeln und in toujou-Elementen wie Blogcards in der gewünschten Sprache angezeigt werden. 

Seitentitel übersetzen Kategorien übersetzen Tags übersetzen

Verwandte Themen: Kategorien und Tag anlegen Seiteninhalt übersetzen Blogadministration

Ein grünes Quadrat mit einem weißen Symbol, das eine Tabelle oder ein Spreadsheet darstellt.

Blog-Seite übersetzen

Neben dem Übersetzen von Seiteninhalten sollten für Blogartikel auch die Kategorien, Kategorie-Seiten sowie gegebenenfalls Tags und Autoren in der jeweilige Sprache angelegt sein. Wir greifen in diesem Tutorial alle Schritte auf.


Vor dem Übersetzen von Blog-Seiten

Blogartikel lassen sich im gleichen Stile übersetzen wie alle anderen Seiten auf Ihrer toujou-Website. Wie Sie den Inhalt einer Seite allgemein in eine andere Sprache übertragen, haben wir unter dem Tutorial Seiten übersetzen erläutert.

Bevor Sie Kategorien übersetzen, müssen diese angelegt sein. In diesem Tutorial haben wir zusammengefasst, wie Sie Kategorien und Tags für Blogbeiträge anlegen.


Screenshot zum Übersetzen von Blog-Seiten in TYPO3

Übersetzung erstellen

  • Klicken Sie in der Listenansicht auf den Ordner Blog Data, der zumeist unter der Seite Blog verortet ist, sodass die bestehenden Seiten, Kategorien und ggfs. Tags zu sehen sind.
  • Klicken Sie anschließend auf das Dropdown-Menü unter Blog Data und dann auf Neue Übersetzung dieser Seite erstellen.

 

Seitentitel übersetzen

  • Klicken Sie im Bereich Seite unter Seitentitel auf die Sprachen-Flagge einer zu übersetzenden Seite. Im Beispiel haben wir uns für das Archiv Englisch entschieden.
  • Bitte beachten Sie, dass die anderen im Screenshot aufgeführten Seitentitel bereits übersetzt wurden und deshalb deutsche und englische Seiten bereits getrennt voneinander aufgelistet sind (z.B. Kategorie und Category).

 

Seitentitel bearbeiten

  • Auf einer Seite können Sie den Seitentitel und das URL-Segment ändern. Schreiben Sie hierfür im Feld Seitentitel unter Titel die gewünschte Übersetzung zur Originalsprache (in diesem Beispiel Category für Kategorie).
  • Für eine übersetzte URL aktualisieren Sie das Segment durch Klick auf den Refresh-Button rechts vom Feld URL-Segment. Anschließend erscheint die richtige URL, in diesem Beispiel /blog/CATEGORY.

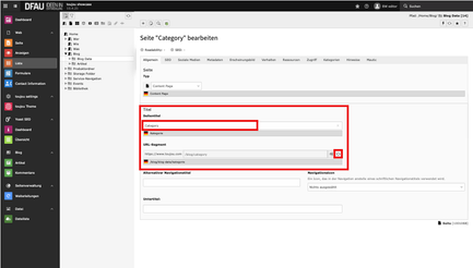
Kategorien übersetzen

  • Klicken Sie zum Bearbeiten einzelner Kategorien wie bei den Seiten auf die Flagge der Sprache, in die Sie übersetzen möchten. In diesem Screenshot haben wir das Beispiel für Architektur ausgewählt.
  • Die im Screenshot ebenfalls angezeigten Kategorien wie Yoast SEO oder Tutorials, wurden in diesem Beispiel bereits vom Deutschen ins Englische übersetzt und stehen daher schon in jeweils einer einzelnen Zeile.

Kategorien bearbeiten

  • Für das Bearbeiten von Titel und Pfadsegment einer Kategorie gehen Sie genauso vor wie bei den Seitentiteln. Tragen Sie im Feld Titel die gewünschte Übersetzung ein (hier: Architektur).
  • Für eine korrekte URL aktualisieren Sie das Pfadsegment durch Klick auf den Refresh-Button rechts vom Feld. Anschließend steht im Feld das richtige Pfadsegment, auf die die mit Kategorien versehene Blogartikel in den Blogcards referieren.

Tags übersetzen: Um Tags zu übersetzen, gehen Sie genauso vor wie bei den Schritten »Kategorie übersetzen« und »Kategorie bearbeiten«.

Archiv-Seite übersetzen: Um die Archiv-Seite zu übersetzen, gehen Sie genauso vor wie bei den Schritten »Kategorie übersetzen« und »Kategorie bearbeiten«.

Anmerkung: Erst wenn Sie die Übersetzungen von Seitentitel, Kategorien, Tags und Archiv-Seite vorgenommen haben, erscheint die übersetzte Blog-Seite mit allen Funktionen.


Verknüpfte Elemente

Elemente aus der toujou-Elementbibliothek, die mit diesen Einstellungen in Verbindung stehen.

Blogcard Blog-Card with text Blog-Plugin

Verwandte Themen: Kategorien und Tag anlegen Seiteninhalt übersetzen Blogadministration


Schnell gestalten und bequem verwalten

Testen Sie in einer kostenlosen und unverbindlichen Demo alle Möglichkeiten mit toujou. 

Wählen Sie aus zahlreichen Website-Vorlagen für unterschiedliche Branchen oder erstellen Sie Ihre professionelle Firmenwebsite von Grund auf selbst.

Direkt loslegen

 

 

Kontakt