Tastenkombinationen

Sie können die folgenden Tastenkombinationen verwenden, um schneller zu navigieren:

Location finder

Der Location finder ermöglicht Ihnen, auf der Website verschiedene vordefinierte Markierungen auf einer Karte anzuzeigen. Das toujou-Element ist prinzipiell auf jeder TYPO3-Seite integrierbar und beruht auf Daten von Mapbox oder OpenStreetView.

Beispielansicht Anleitung Hinweise, Tipps & Tricks


Beispielansicht (toujou-Partner)

Um externe HTML-Inhalte anzuzeigen, benötigen wir Ihre Einwilligung.
Weitere Informationen finden Sie in unserer Datenschutzerklärung.

Anleitung

Der Location finder greift für die Markierungen und Details der Standorte auf Informationen der Local Business Page zurück. Daher müssen Sie für alle gewünschten Standorte zunächst eine Local Business Page erstellen. 

Location Finder erstellen

  • Nachdem Sie im Inhaltsbereich Ihrer Seite auf + Inhalt geklickt haben, öffnet sich das Fenster zur Auswahl des Elements. Wählen Sie den Reiter Widgets und anschließend den Location finder.

Kartenausschnitt einstellen

  • Im Reiter Content tragen Sie, sofern gewünscht, im Bereich Initial Map Bounds / Ursprüngliche Grenzlinien der Karte die Koordinaten der Karte ein, die beim erstmaligen Laden der Seite aufgerufen werden. 
  • Die Koordinaten erhalten Sie beispielsweise über Google Maps. Weitere Infos erhalten Sie im Schritt "Karten-Koordinaten (Map Bounds) bestimmen".
  • Sofern keine Koordinaten eingegeben sind, lädt die Karte im Default-Modus.

Detailansicht bestimmen

  • Im Bereich Details to show / Details, die angezeigt werden sollen legen Sie fest, welche Informationen des Standorts in der Detailansicht angezeigt werden. Zur Auswahl stehen Bilder, Branche, Beschreibung, Adresse, Telefon und Type. Achten Sie darauf, dass die entsprechenden Daten in den Local Business Pages hinterlegt sind.

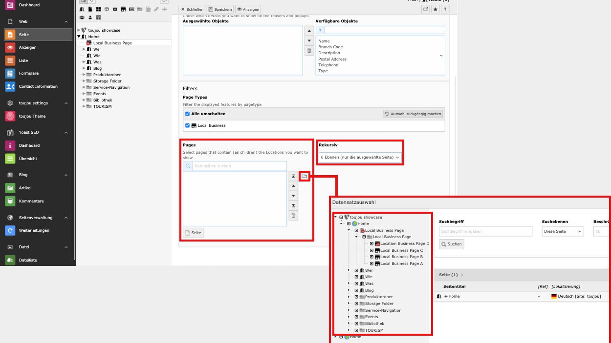
Ausgewählte Local Business Pages anzeigen

  • Um nicht alle Local Business Pages in Ihrem Location Finder anzuzeigen, klicken Sie im Bereich Pages / Seiten auf den Ordner-Button.
  • Anschließend wählen Sie die relevante(n) Seite(n), indem Sie diese einzeln anklicken. Alternativ können Sie eine übergeordnete Seite anklicken. Alle im Seitenbaum der Hierarchieebene darunter aufgelisteten Local Business Pages werden sogleich erfasst.
  • Um nur einzelne Hierarchieebenen im Seitenbaum zu berücksichtigen, wählen Sie bei Rekursiv die Anzahl der Ebenen aus.
google maps karten daten ermitteln

Karten-Koordinaten (Map Bounds) bestimmen

  • Um einen bestimmten Kartenausschnitt anzeigen zu lassen, müssen Sie die Geo-Daten für Nord, Süd, West und Ost hinterlegen. 
  • Öffnen Sie hierfür einen Kartendienst, beispielsweise Google Maps.
  • Klicken Sie via rechter Maustaste für die Koordinaten Nord und Ost auf den Punkt auf der Karte, der für Ihren Kartenausschnitt als Begrenzung für Nord und Ost dienen soll (siehe Screenshot). Durch den Klick öffnet sich ein Pop-Up-Fenster, in dem zwei Koordinaten angezeigt werden, z.B. 53.99392578573011 und 24.132401367552195. Die erste Koordinate tragen Sie im toujou-Backend für Nord (53.99392578573011), die zweite (24.132401367552195) für Ost ein. 
  • Gehen Sie für die Koordinaten Süd und West im gleichen Stile wie bei Nord und Ost vor. Auch hier erhalten Sie wieder zwei Koordinaten. Die erstgenannte fungiert als Referenz für den Süden, die zweite für den Westen. 

Hinweise, Tipps & Tricks

Wer TYPO3 kennt, weiß, dass viele Wege nach Rom führen. toujou ist TYPO3. Wir weisen Sie an dieser Stelle auf wichtige Informationen und den einen oder anderen Kniff hin, den Sie bei der Erstellung und Bearbeitung Ihrer Website beachten sollten.

Besonderheiten: Der Location finder kann auf jeder Seite eingebaut werden und spielt die zuvor angelegten Standorte auf der Karte aus. Wichtig ist hierbei, dass die referierenden Seiten freigeschaltet und nicht im Menü verborgen sind. Die Details zu den jeweiligen Markierungen werden je nach Kartenausschnitt, der mit + und - zoombar ist, angezeigt. 

Der Location finder beruht auf den Daten und der Optik von Mapbox oder OpenStreetView. Möchten Sie optische Änderungen zu den Standard-Einstellungen vornehmen, sprechen Sie uns für eine Individualisierung gerne per E-Mail oder telefonisch an. Beachten Sie bei beiden Kartenanbietern das kostenlose Datenvolumen. 

Damit die Orte im Location finder angezeigt werden, müssen in den jeweiligen Seiteneigenschaften der Local business page im Reiter Zugriff die Regler für »Seite sichtbar« und »Seite in Menüs aktiviert« eingestellt sein.

Responsive: In der mobilen Ansicht (bei einer Breite von weniger als 640px) werden die Details aus Platzgründen unterhalb der Karte angezeigt.


Verknüpfte Tutorials

Tutorials, die mit diesem Element in Verbindung stehen.

Local business page


Kontakt