Jérôme Grad Lesezeit:

TYPO3 V13 für toujou

Die wichtigsten Änderungen im Überblick

Dark- oder Lightmodus im Backend. Eine geänderte Ansicht bei den Element-Reitern, die mehr auf die Usability einzahlt. Und zahlreiche redaktionelle Abkürzungen bei Elementen sowie Bildern und Videos. Von diesen Neuerungen profitieren alle toujou-User ab sofort für ihre Arbeit mit TYPO3 Version 13 LTS. Daneben bringen Verbesserungen hinsichtlich der Performance einen technischen Boost in Form von schnelleren Ladezeiten, was jede Website voranbringt. Wir stellen die wichtigsten Neuerungen für das toujou-Backend vor.

Auf dieser Seite Jetzt toujou testen

Optik im Backend

Beginnen wir mit dem Offensichtlichen zum Start. Im Backend lässt sich zwischen Dark- oder Light-Modus wählen. Der gewünschte Modus lässt sich über die User Settings einstellen – beziehungsweise werden Browsereinstellungen zur Darstellung des Backends im jeweiligen Modus übernommen.

Screenshots eines TYPO3-Backends, das den Dark-Modus ganzheitlich zeigt Screenshots eines TYPO3-Backends, das den Light-Modus ganzheitlich zeigt

Neues bei Elementen

Elemente seitenübergreifend verschieben & kopieren

Definitiv ein Gamechanger, wie wir finden. Einzelne Elemente lassen sich nun per Drag'n'Drop von einer Seite auf eine andere verschieben – oder auch kopieren. Bislang war das Verschieben eines Elements per Drag'n'Drop nur innerhalb einer Seite möglich. Für das Verschieben über Seiten hinweg blieb nur das Kopieren & Einfügen oder die Listenansicht. Letztere kann weiterhin beim Verschieben oder Kopieren mehrerer Elemente das Mittel der Wahl sein. Mit der Drag'n'Drop Funktion über Seiten hinweg können Redakteure und Anwenderinnen nun noch einfacher Seiten editieren. Wer ein Element kopieren möchte, aktiviert den Regler bei “Kopieren statt verschieben”.

Die bekannten Funktionen und Möglichkeiten des Element-Verschieben und Element-Kopieren via Listenansicht bleibt genauso verfügbar wie die Drag'n'Drop Möglichkeit eines einzelnen Elements auf einer Seite. 

Screenshots eines TYPO3-Backends, das die Listenansicht zeigt, bei der ein Element angeklickt und rot umrahmt ist

Elemente auf einer Seite via Listenansicht verschieben

Screenshots eines TYPO3-Backends, das ein Element zeigt, das rot umrahmt ist

Elemente auf einer Seite per Drag'n'Drop verschieben

Anordnung der Reiter in einem Element

Bei den Elementen sind in TYPO3 V13 manche Bearbeitungsoptionen und Funktionen neu strukturiert und nun in anderen Reitern zu finden. Das Wichtigste dabei: Alle Funktionen und Optionen sind auch in TYPO3 V13 weiterhin möglich. Folgende Funktionen sind gewandert:

Screenshots eines TYPO3-Backends, das den Reiter Allgemein in Elementen zeigt

Element-Reiter Allgemein

Screenshots eines TYPO3-Backends, das den Reiter Settings in Elementen zeigt

Element-Reiter Settings

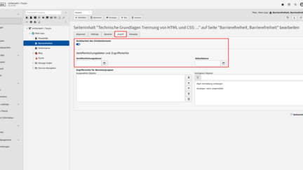
Screenshots eines TYPO3-Backends, das den Reiter Zugriff in Elementen zeigt

Element-Reiter Zugriff

Metadaten

Datei-Metadaten im Element eintragen

Ebenfalls eine lohnenswerte redaktionelle Abkürzung: Wer bislang die allgemeinen Metadaten für ein Bild oder Video (Titel, Alt-Text etc.) definieren wollte, musste in der Dateiliste (Fileadmin) das jeweilige Medium bearbeiten. Nun lassen sich diese Daten auch in einem Element bearbeiten, in dem das Bild verwendet wird. Die dort eingetragenen Daten sind dann allgemeingültig für diese Datei – und nicht nur für die Dateianwendung in dem spezifischen Element. Das Feature greift auch für Videos, die von Drittanbietern wie YouTube und Vimeo eingebettet werden. 

Davon unberührt bleibt die Option, allgemeine Metadaten einer Datei in einem speziellen Element individuell für den Einzelfall zu editieren. 

Spezifische Metadaten bearbeiten

Wer für mehrere Dateien gleichzeitig bestimmte Daten wie Alt-Text bei Bildern hinterlegen möchte, kann ab sofort auf eine limitierte, vordefinierte Ansicht zurückgreifen, bei der nur die gewünschten Datenfelder der ausgewählten Medien angezeigt werden. So lassen sich beispielsweise viele Alt-Texte – oder andere Mediendaten – über viele Dateien hinweg übersichtlich und schnell bearbeiten. 

Spezifische Seiteneigenschaften bearbeiten

Analog zum Bearbeiten spezifischer Metadaten für Dateien, ist das gleiche Prozedere auch für die Bearbeitung von Seiteneigenschaften via "Edit column Button" möglich, der für diese Option nun auch schneller zugänglich ist.

Daten im Fileadmin

SVG-Dateien werden nicht nur unterstützt, sondern können nun auch ohne Qualitätsverlust im Bildeditor editiert werden. Zudem lässt sich über den Regler "Embed SVG” einstellen, dass das SVG (direkt) im Code und nicht per URL eingefügt wird. 

Screenshots eines TYPO3-Backends, das das Aktivieren der svg-Option im Bildeditor hervorhebt

Nicht neu, aber dennoch interessant: 

Weiterhin gibt es im Fileadmin zwei Suchfelder. Im Suchfeld des Fileadmins werden Ordner angezeigt, die eine Datei mit dem eingegebenen Suchwort enthalten. Das Suchfeld in der Ordnerstruktur bildet alle Ergebnisse ab, die mit dem eingegebenen Suchwort in dem ausgewählten Filter/Ordner übereinstimmen.

Screenshots eines TYPO3-Backends, das die Fileadmin Suche zeigt

Übergeordnete Fileadmin-Suche

Screenshots eines TYPO3-Backends, das die Dateisuche in einem Ordner im Fileadmin zeigt

Suchfeld innerhalb eines Ordners

Wer verschiedene Dateien übertragen möchte, macht das am besten über die Zwischenablage (nachdem die gewünschten Dateien ausgewählt wurden). Diese Funktion steht auch für das Kopieren und Verschieben von mehreren Elementen zur Verfügung.

Screenshots eines TYPO3-Backends, das die Zwischenablage für Dateien zeigt

Weitere redaktionelle Kniffe

Kleine, aber feine Kniffe bzw. Features, die das Arbeiten im toujou-Backend hier und da erleichtern können, sind:

Revival des Speichern & Schließen Buttons

Nicht ganz das Revival, wenn es um den Button geht. Aber: User können im Backend Änderungen speichern und zur vorherigen Ansicht zurückkehren, indem Sie den Kurzbefehl Strg + Shift + S bzw. Cmd + Shift + S beim Mac nutzen. So lassen sich viele kleine Änderungen in kurzer Zeit vornehmen. Wer braucht dann noch einen Speichern & Schließen Button…

Screenshots eines TYPO3-Backends, das den Seitenbaum und die Suche mehrere Seiten zeigt.

Seitenbaum-Suche 

User können in der Seitenbaum-Suche nach mehreren Seiten-IDs gleichzeitig suchen. So lassen sich z.B. mehrere Seiten anzeigen, gerade bei Backends mit vielen Unterseiten hilfreich. Bei der Anwendung ist auf die Komma-Trennung im Suchfeld zu achten. In dem Beispiel werden die Seiten mit der ID 12 = Blog, 13 = Kategorie und 15 = Datenschutz angezeigt.

von

Formulare

Im Formular-Modul gibt es zwei kleine, aber feine Neuerungen. Zum einen erleichtert ein Suchfeld in der Übersichtsseite gerade bei Websites mit vielen Formularen das Anzeigen und Auswählen des gewünschten Formulars. Zum anderen steht eine Autocomplete Option bei Formular-Feldern zur Verfügung. Aktiviert wird diese Funktion über die Auswahl einer Option aus dem Dropdownmenü. Wird dieses Feld frei gelassen, erfolgt kein Autocomplete. 

Unsere neuesten Blogbeiträge

Lesen Sie mehr zu toujou und TYPO3, warum SEO gar nicht so schwer ist, goldene Regeln für die Kommunikation und immer wieder Tipps & Tricks für Ihre Website.

alle Artikel

  • Eine digitale Benutzeroberfläche wird von zwei Figuren auf einer Hebebühne betrachtet, während sie an einem Projekt arbeiten.
    Tutorials Website Qualität

    Neuerungen in TYPO3 V13 für toujou

    02.02.2026

    Alle relevanten neuen Features für Redakteure und Anwenderinnen.

    Weiterlesen
  • Porträtbild einer Frau mit blonden Haaren, Brille und einem dunklen Blazer
    Unternehmen

    "toujou ist oft der Einstieg in TYPO3"

    20.11.2025

    Nina-Maria Kellner über Kunden-Projekte, was eine Website können soll und wie sie toujou nutzt.

    Weiterlesen

Kontakt